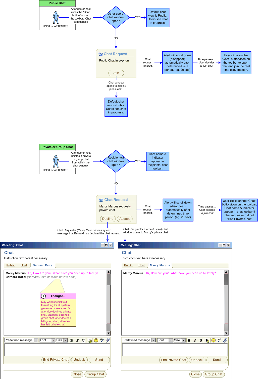
RTC Web Conferencing | Chat
Real-Time Collaboration > Web Conferencing > Chat > Public/Private/Group Chat Requests

Joining/Ignoring Public Chat Notification, Accepting/Declining Private/Group Chat Requests